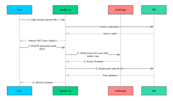
Authentication/Authorization

Check out shared "Authentication/Authorization" scene on Excalidraw+

Authentication/Authorization