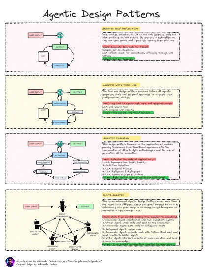
Agents

Check out shared "Agents" scene on Excalidraw+

Agents