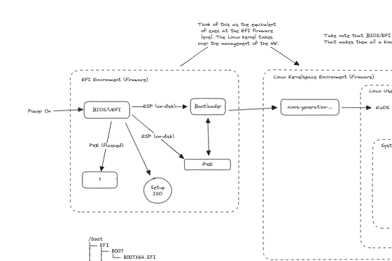
Bootloader Architecture

Check out shared "Bootloader Architecture" scene on Excalidraw+

Bootloader Architecture
Bootloader Architecture - Excalidraw+